接上两篇文章,这篇文章跟上两篇没有直接关系。
第一篇:linux rocky 搭建DNS服务和禁止AD域控DNS,做到独立DNS并加域_linux 域控-CSDN博客文章浏览阅读519次,点赞20次,收藏10次。使用linux rocky 搭建DNS服务,用于独立AD域控DNS存在,并且实现加域。_linux 域控https://blog.csdn.net/xikui1551/article/details/138268837?spm=1001.2014.3001.5501
第二篇:(接上一篇linux rocky 搭建DNS高阶版)实现不同网段访问解析不同的服务器并加域_rocky linux dns server-CSDN博客文章浏览阅读847次,点赞18次,收藏10次。通过修改linux bind配置文件实现,不同网段或者IP访问不同的服务器,并且实现域名解析和加域_rocky linux dns serverhttps://blog.csdn.net/xikui1551/article/details/138626277?spm=1001.2014.3001.5501
1. 主DNS

2.辅DNS,可以克隆主的DNS

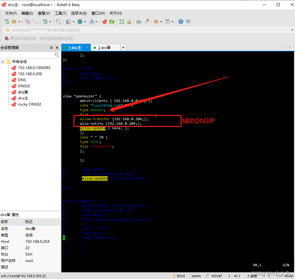
主DNS配置
vim /etc/named.conf(修改前,记得备份)


vim /var/named/openeuler.luyundong.com.zone(主服务器需要编写解析zone文件,而辅助DNS则不用)

辅DNS配置
vim /etc/named.conf(修改前,记得备份)
masterfile-format text; 作用是使传过来的文件是text类型,不然会乱码,但是不影响使用,就是看不懂而已。


需要注意的是/var/named/slaves/openeuler.luyundong.com是自行同步的文件,无需手动创建,同步的内容同主DNS上的/var/named/openeuler.luyundong.com是一样的。
1.我们增加条解析,在增加解析前,我们看下文件时间,文件内容如上图。
主DNS

辅DNS

接下来,我们修改主DNS的解析文件,增加一条记录
vim /var/named/openeuler.luyundong.com.zone

:wq退出,先不重启Name服务,我们去看,辅助DNS同步过去的文件是没有变化的。

看上图,辅DNS解析文件,并未出现新增的解析记录。
这里有个很重要的点,注意看配置文件上面,serial 两边都一样,要想他们同步,首先要保证主机的serial要比辅DNS的serial要大,每次修改解析记录,这里都要修改,每次+1即可。
[root@localhost ~]# cat /var/named/openeuler.luyundong.com.zone
$TTL 604800
@ IN SOA luyundong.com. root.luyundong.com. (
15 ; serial
604800 ; refresh
86400 ; retry
2419200 ; expire
604800 ) ; minimum
IN NS DNS.
NS IN A 192.168.0.31
WWW IN A 192.168.0.31
lyd IN A 192.168.0.7
lch IN A 192.168.0.10
zlx IN A 192.168.0.11
lfk IN A 192.168.0.8
wmy IN A 192.168.8.10
wmyy IN A 192.168.9.10
web IN A 192.168.10.100
yunzhidong IN A 192.100.100.100
@ IN A 127.0.0.1
@ IN AAAA ::1
dc01 IN A 192.168.0.31
_ldap._tcp.luyundong.com. SRV 0 0 389 dc01.luyundong.com.
_kerberos._tcp.luyundong.com. SRV 0 0 88 dc01.luyundong.com.
_ldap._tcp.dc._msdcs.luyundong.com. SRV 0 0 389 dc01.luyundong.com.
_kerberos._tcp.dc._msdcs.luyundong.com. SRV 0 0 88 dc01.luyundong.com.

我们把主DNS中的serial+1,另外辅助DNS的serial保持不变,还是15。我们重启主DNS中的Name 服务。


可以发现,辅DNS的同步文件过来了,并且serial都是16,没同步过来的看下serial值,是不是主大于辅DNSserial值。

主:正常解析

辅:正常解析

1.安装keepalived服务(主辅同操作)
命令:yum -y install keepalived
安装好后,启动服务,并且设置开机自启
systemctl enable --now keepalived && systemctl status keepalived

priority 100 #当前物理节点在此虚拟路由器的优先级,范围:1-254,每个keepalived主机节点此值不同
辅DNS配置

主DNS配置

修改配置文件,两边都重启keepalived服务,我们可以发现,主的DNS中的keepalived优先级比较高,可以看图,VIP在192.168.0.203机器上有192.168.0.200的IP

我们把windows 10测试电脑,DNS改成192.168.0.200,看能不能正常解析。

解析成功,实验大功告成。