大家好,我是强哥。
今天给大家分享一个小的知识点,如何在服务器上运行 Python 程序。
我的服务器系统是 CentOS 7.9 ,这也是最常用的服务器系统之一。
我将以此为例,给大家介绍一个零基础也可以轻松上手的,在服务器上运行 Python 程序的方法。
安装好宝塔面板以后,主界面大概长这样。

点击左侧 软件商店 按钮,切换至软件商店页签。
然后在搜索框中搜索 python 关键词,即可搜到 Python 项目管理器 。

点击安装好以后,后续我们就可以通过它来方便地管理我们的 Python 程序了。
Tips:可以勾选
首页显示,这样以后可以直接从面板首页找到入口了。
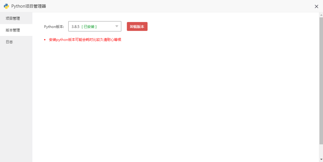
打开 Python 项目管理器,我们可以看到左侧有 项目管理 、版本管理 、日志 三个页签。

首先,我们切换到 版本管理 页签,这里可以进行 Python 版本的管理。

下拉选项框,选择自己要安装的 Python 版本,然后点击 安装版本 按钮。
Tips:已安装的版本,如果不需要了,也可以选中并点击
卸载版本。
等待片刻,即可安装完成。
首先,我们在服务器上自己创建一个路径,用来存放我们的 Python 代码。
例如,我在
根目录 > www目录下创建了一个Projects文件夹用于存放我的 Python 项目。
项目路径创建好,源码也上传好以后,准备工作就完成了。
作为演示,我创建了一个
test_python项目,并写了一段最简单的 flask 代码,如下图所示。

接下来可以开始 添加 Python项目 了。
点击添加项目按钮,在弹出的界面中,填写项目的相关信息。

项目名称:自行填写,最好写英文。
路径:就是前面创建好的项目路径。
Python 版本:选择你项目需要的 Python 版本。
框架:有 python,flask,django,sanic 等选择,根据项目类型选择。
启动方式:有 python 、gunicorn 和 uwsgi 等多种方式,具体区别在界面下方有写,这里我们直接选择 python 即可。
启动文件:选择我们项目的启动文件,即前面创建好的 main.py 文件。
端口:没有的话可以不填,示例代码中,我们 flask 启动的端口 port=12301 ,所以这里填 12301 。(注意端口要在服务器后台安全组中放行)
是否安装模块依赖:这个会根据你项目的 requirements.txt 文件,安装项目所需的模块。不勾选的话,后续也可以在 模块管理 那里自行安装。
开机启动:就是服务器开机是否自动启动此项目,根据需要自行勾选。
点击确定后,便完成了项目的添加。

仔细看可以发现,项目并未成功运行起来,状态处于 已暂停。
这时可以点击左侧 日志,选择我们的项目,查看项目的报错信息。

经检查,原来是没有安装
flask模块。
添加模块的方式也很简单,点击 模块 按钮,弹出 模块管理 窗口。

在输入框中输入要安装的模块,如 flask,版本留空的话默认安装最新版本。
点击添加,等待片刻后,即可安装相应的模块。

重新启动项目后,发现项目已经成功运行起来了。

浏览器打开 http://xx.xx.xx.xx:12301 ( IP + 端口号),可以成功访问。

至此,我们已经成功在服务器上运行 Python 项目了。
通过 宝塔面板 + Python 项目管理器,我们可以很方便的在服务器上运行和管理 python 项目。
可以通过面板中的 CPU、内存、状态 等数据,获取程序的运行状态。
可以通过 模块 方便地对程序运行需要的模块进行管理。
可以通过 日志 查看程序的打印信息及报错信息。
如果后续需要通过域名访问的话,还可以在 映射 中,添加 映射域名。

以上就是本文的主要内容。
感兴趣的小伙伴,赠送全套Python学习资料,包含面试题、简历资料等具体看下方。
一、Python所有方向的学习路线
Python所有方向的技术点做的整理,形成各个领域的知识点汇总,它的用处就在于,你可以按照下面的知识点去找对应的学习资源,保证自己学得较为全面。


二、Python必备开发工具
工具都帮大家整理好了,安装就可直接上手!
三、最新Python学习笔记
当我学到一定基础,有自己的理解能力的时候,会去阅读一些前辈整理的书籍或者手写的笔记资料,这些笔记详细记载了他们对一些技术点的理解,这些理解是比较独到,可以学到不一样的思路。

四、Python视频合集
观看全面零基础学习视频,看视频学习是最快捷也是最有效果的方式,跟着视频中老师的思路,从基础到深入,还是很容易入门的。

五、实战案例
纸上得来终觉浅,要学会跟着视频一起敲,要动手实操,才能将自己的所学运用到实际当中去,这时候可以搞点实战案例来学习。

六、面试宝典



若有侵权,请联系删除
下一篇:服务器如何重置密码?