HTTP 传输大文件的几种方案,JAVA实现浏览器端大文件分片上传实例解析,JAVA大文件分片上传/多线程上传解决方案,支持超大文件HTTP断点续传方法,内网/外网大文件上传解决方案,B/S实现文件夹的上传和下载,用JAVA实现大文件上传及显示进度信息,JAVA实现大文件多线程上传案例,IE浏览器如何实现断点续传,
JAVA 大文件上传解决方案(500M以上),JAVA大文件(视频)切割上传,上传大文件的解决方案,JAVA大文件(10G以上)的上传下载实现技术,开发实例:后端JAVA和前端VUE实现文件上传和下载功能,java大文件上传,jsp大文件上传,SpringBoot大文件上传,JAVA实现大文件上传插件
包教会,免费帮助我们公司培训,免费教我们公司开发人员使用和维护,免费培训,免费提供视频教程,免费提供开发文档,完全免费开放产品源代码,源代码包含前端,后端,控件源代码,并且支持自主编译,自主开发,自主部署,完全满足企业100%自主安全可控需求。能够适配信创国产化环境,包含国产操作系统,国产CPU,国产数据库,国产浏览器。
免费提供7*24小时技术支持,免费提供微信技术支持,免费提供电话技术支持,免费提供QQ技术支持,免费提供远程协助,免费提供远程代码调试服务,免费提供业务逻辑代码定制开发服务,免费提供驻场开发,免费提供上门服务。
后端项目组这边选的是JAVA,公司是有自己的产品,基本上给客户项目都是用的这一套产品,是之前开发的
之前在网上也找过相关的资料,论坛上也有网友交流过,加过很多QQ群和微信群,但是结果都不太令人满意。
网上的文章基本上全部都在讲如何调用HTML5的API,这是前端的方案,后端是一点都没讲,也没有提供代码,想测试都没办法测试。
几乎所有的文章都是说的调HTML5的API,也调研过这个方案,这个方案不支持IE,兼容性不过关,然后稳定性也达不到要求,公司这边也不敢随便用,主要是怕踩坑。另外一点就是领导这边要求的是需要提供完整源代码和成功案例
网上的资料基本上都是一些没人维护的开源方案,基本上成熟的商业解决方案很少,公司这边也不敢随便用,还是得用成熟的商业解决方案,主要考虑一点就是有长期的产品维护和技术支持,用户那边出个新的需求也能够满足,有问题的话也能够及时响应,用户比较在意服务这块。网上的文章基本上讲的都是HTML5的JS,对于具体的细节讲的不多,只说了调API,对于如何断点续传没讲。
两个方面,一个是功能的实现。客户是一个政府单位,现要求能够在网页上面上传文件夹,文件夹里面大约有1万多个文件,有大有小,大的有1G~10G,小的有几MB,
下载这块是一个痛点吧,上传的原理到是不复杂,但是网上提供完整源代码的不能说没有,只能说很少。
实际上客户这边比较在意两点
客户这边传的文件比较大,前端上传大文件的解决方案网上说的到是多,能用的产品非常少,稳定的可商用的就更少了。
大领导这边要求的话是需要提供前端,后端,控件源代码的,主要的一个方面就是考虑到后期的维护
前端用了JSP,VUE2,VUE3,后端用了JSP,SpringBoot,IDE用了Eclipse,MyEclipse,因为新项目和老项目都用了两种IDE。
文件夹上传的时候需要保存层级结构,同时能够将层级结构信息保存到数据库中,同时还需要支持文件夹下载,下载下来的文件夹要和上传的文件夹层级结构一模一样。要求支持断点续传,支持进度信息离线存储,用户可能传一半没有传完,下班了,明天上班后继续上传,电脑晚上到点需要关机,
支持加密传输,支持国密加密算法SM4,要求支持下载,支持非打包方式下载,
浏览器要求支持包含IE在内的所有浏览器,
系统环境要求支持信创国产化,比如银河麒麟,中标麒麟,统信UOS,龙芯,
数据库支持MySQL,Oracle,达梦数据库,人大金仓,需要提供前端源码,后端源码,控件源码,公司自己的项目,也有自己的产品,后续需要集成使用,提供7*24小时技术支持服务,提供文档教程,视频教程,远程技术指导,1对1技术支持服务,提供手机,微信,QQ,邮箱,企业微信等联系方式。
1.全球唯一商业化开源产品,免费提供源代码下载服务,全球唯一免费提供产品源代码下载服务。
免费下载泽优大文件上传控件(up6)产品源代码:up6-code.zip

免费提供源码讲解服务,功能讲解,逻辑讲解,原理讲解,思路讲解,核心代码功能实现讲解,新业务功能扩展指导,免费提供编译指导,免费提供部署指导

免费提供macOS平台编译部署指导,远程一对于专业开发人员指导



免费提供Linux版控件编译,打包,部署指导,远程一对一语音视频教程



免费提供龙芯(LoongArch)平台控件编译,打包,部署远程一对一专业指导。

2.国内唯一支持IE浏览器

3.国内唯一支持COM技术构架
4.国内唯一提供第三方应用支持:泛微OA,通达OA,Discuz,



5.国内唯一支持多种开发语言(.NET,.NET Core,JAVA,PHP)
6.国内唯一免费提供技术交流群,免费提供技术支持

7.国内唯一免费提供视频教程
8.国内唯一提供年费版授权服务,按年提供不限数量的授权,不限产品授权,不限服务器地址,不限授权数量

9.国内唯一提供产品完全买断服务,一次性买断产品授权,完全不限授权数量,不限授权产品,任意使用。

10.国内唯一提供产品源代码买断服务,完全买断产品源代码,具有独立自主技术知识产权,满足信创国产化国家战略

11.国内唯一免费提供详细产品比较参数说明,可用于编写招投标要求和参数
免费下载泽优大文件上传控件(up6)产品比较文档:up6-产品比较.pdf

12.满足企业多项目,多产品,多终端,多平台,多技术,多框架等应用场景。
13.完全开源,满足企业100%自主安全可控需求,自主编译,自主发行,自主维护。
14.支持信创国产化,满足政府信息安全需求。
15.适用群体:央企,国企,上市企业,企业集团,政府科研机构
16.标杆案例:中国港湾,中国中车,中国石油,中国石化,长江电力

党政解决方案:党政解决方案.pdf
央企解决方案:央企解决方案.pdf
国防军工解决方案:国防军工解决方案.pdf
档案管理解决方案:档案管理解决方案.pdf
金融行业解决方案:金融解决方案.pdf
地产行业解决方案:房地产解决方案.pdf
工程管理解决方案:工程管理解决方案.pdf
教程解决方案:教育行业解决方案.pdf
医疗行业解决方案:医疗行业解决方案.pdf
广告行业解决方案:广告设计行业.pdf
标杆案例-中国港湾:https://www.ixigua.com/7276384414878958136
标杆案例-中国中车:https://www.ixigua.com/7232111895313023520
标杆案例-中国石油:https://www.ixigua.com/7232111895313023520
标杆案例-中信证券:https://www.ixigua.com/7282205969273061945
标杆案例-爱德数智:https://www.ixigua.com/7330489273650676235
标杆案例-金润方舟:https://www.ixigua.com/7329817304764678656
标杆案例-沈阳自动化研究所:https://www.ixigua.com/7330982949393072666
标杆案例-上海通用:https://www.ixigua.com/7331303913619980800
标杆案例-一汽大众:https://www.ixigua.com/7331676432294707738
产品比较:up6-产品比较.pdf
白皮书:泽优上传下载-白皮书.pdf
产品源代码文档:大文件上传控件6(up6)-价格-荆门泽优
个人版报价单:up6-个人版-2023.pdf
政企版报价单:大文件上传控件6(up6)-价格-荆门泽优
年费版报价单:大文件上传控件6(up6)-价格-荆门泽优
源码版报价单:泽优上传下载-源码版-2024.pdf
开发文档:up6.2-开发文档.docx
产品源代码:up6-code.zip
授权生成器:up6-lic-app.zip
up6-asp.net-vs2013示例:up6-asp-net: Web大文件上传-asp.net示例 - Gitee.com
up6-net-core示例:泽优软件/up6-net-core
up6-.net-winform示例:up6-code-csharp: 泽优大文件上传控件(up6)是由荆门泽优软件有限公司开发的一个面向政府核心部门和关键企业的高性能数据安全产品。up6能够广泛适用于OA办公系统,电子政务系统,党政系统,军工系统,网盘系统,云盘系统,招投标系统,文件管理系统,资源管理系统。目前up6已经完成全平台覆盖,支持信创环境国产CPU(海光,兆芯,鲲鹏,飞腾,龙芯),国产操作系统(中标麒麟,银河麒麟,统信UOS,深度,优麒麟,Ubuntu
up6-cpp-wtl示例:up6-cpp-wtl: 泽优大文件上传控件(up6)是由荆门泽优软件有限公司开发的一个面向政府核心部门和关键企业的高性能数据安全产品。up6能够广泛适用于OA办公系统,电子政务系统,党政系统,军工系统,网盘系统,云盘系统,招投标系统,文件管理系统,资源管理系统。目前up6已经完成全平台覆盖,支持信创环境国产CPU(海光,兆芯,鲲鹏,飞腾,龙芯),国产操作系统(中标麒麟,银河麒麟,统信UOS,深度,优麒麟,Ubuntu
up6-jsp-eclipse示例:up6-jsp-eclipse: Web大文件上传-jsp-eclipse示例 - Gitee.com
up6-jsp-myeclipse示例:up6-jsp-myeclipse: Web大文件上传-jsp-myeclipse示例 - Gitee.com
up6-jsp-springboot示例:up6-jsp-springboot: Web大文件上传-jsp-springboot示例 - Gitee.com
up6-php5-示例:up6-php5: 泽优大文件上传控件(up6)是由荆门泽优软件有限公司开发的一个面向政府核心部门和关键企业的高性能数据安全产品。up6能够广泛适用于OA办公系统,电子政务系统,党政系统,军工系统,网盘系统,云盘系统,招投标系统,文件管理系统,资源管理系统。 - Gitee.com
up6-php7-示例:up6-php: Web大文件上传-php示例 - Gitee.com
up6-Discuz插件:up6-discuz: Web大文件上传-discuz插件示例,utf8编码,dz2.x
up6-vue-cli示例:up6-vue-cli: 泽优大文件上传控件(up6)是由荆门泽优软件有限公司开发的一个面向政府核心部门和关键企业的高性能数据安全产品。up6能够广泛适用于OA办公系统,电子政务系统,党政系统,军工系统,网盘系统,云盘系统,招投标系统,文件管理系统,资源管理系统。目前up6已经完成全平台覆盖,支持信创环境国产CPU(海光,兆芯,鲲鹏,飞腾,龙芯),国产操作系统(中标麒麟,银河麒麟,统信UOS,深度,优麒麟,Ubuntu
up6-ExtJS 6示例:泽优软件/up6-extjs6

视频教程:https://www.ixigua.com/7227314770696012322
导入项目:
导入到Eclipse:导入项目
导入到IDEA:导入项目
springboot统一配置:springboot-配置
下载示例:
https://gitee.com/xproer/up6-jsp-eclipse/tree/6.5.40/

工程

NOSQL
NOSQL示例不需要任何配置,可以直接访问测试

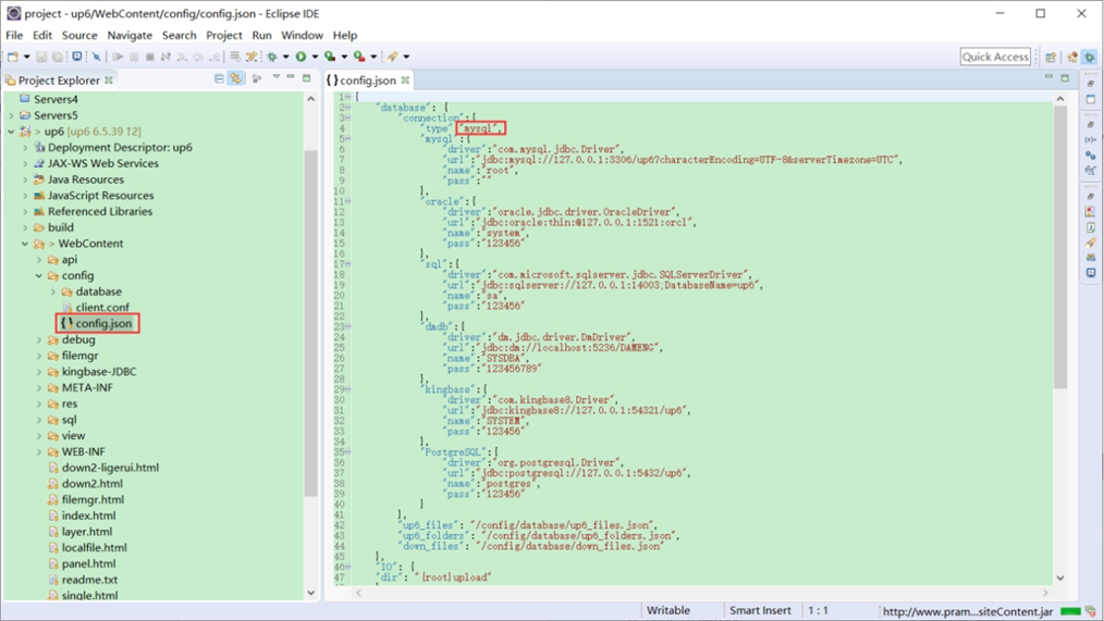
创建数据表
选择对应的数据表脚本,这里以SQL为例


修改数据库连接信息

访问页面进行测试

文件存储路径
up6/upload/年/月/日/guid/filename


相关问题:
1.javax.servlet.http.HttpServlet错误
2.项目无法发布到tomcat
3.md5计算完毕后卡住
4.服务器找不到config.json文件
相关参考:
文件保存位置
源码工程文档:泽优上传下载-源码版-工程文档.pdf
源码报价单:泽优上传下载-源码版-2024.pdf
OEM版报价单:泽优上传下载-OEM版-2024.pdf
产品源代码:https://drive.weixin.qq.com/s?k=ACoAYgezAAwbdKCskc
授权生成器:up6-lic-app.zip