在帕鲁的世界,你可以选择与神奇的生物「帕鲁」一同享受悠闲的生活,也可以投身于与偷猎者进行生死搏斗的冒险。帕鲁可以进行战斗、繁殖、协助你做农活,也可以为你在工厂工作。你也可以将它们进行售卖,或肢解后食用。 引用自:https://store.steampowered.com/app/1623730/Palworld
想要部署属于自己的幻兽帕鲁服务器(Dedicated Server),您首先需要拥有一台服务器。使用云服务器搭建幻兽帕鲁服务器,可以让您和朋友在一个相对独立、稳定且私密的云端空间中进行游戏,确保获得更加畅快的游戏体验。
您可以选择腾讯云轻量应用服务器作为游戏服务器,并参考下面的教程,仅需3秒,即可一键部署幻兽帕鲁游戏服务器。
腾讯云为你提供了第三方应用模板(幻兽帕鲁Windows和幻兽帕鲁Linux),全自动部署幻兽帕鲁游戏服务器,仅需轻点三次鼠标,即刻开玩,并有可视化游戏配置面板,启停游戏、配置游戏参数,极致体验唾手可得。
1、通过游戏服务器主题优惠活动,选择【应用模板】和合适的【套餐】。
1、幻兽帕鲁Windows:Windows操作系统具备图形化操作界面,推荐新手选用
2、幻兽帕鲁Ubuntu:Ubuntu属于Linux操作系统,推荐有一定技术基础的玩家选用
1、入门配置(2~4人畅玩):4核8G
2、通用配置(4~8人畅玩):4核16G
3、进阶配置(10~20人畅玩):8核32G
4、尊享配置(32人任意畅玩):16核64G

产品购买页
2、地域与时长选择:推荐选择离你所在地距离较近的地域。时长可以按需选择。
在购买页中确认购买所需的其余选项后,单击【立即购买】即可:
⚠️注意:如您通过活动页选购服务器,同样可参考上述内容进行选购。

3、确认产品信息,并在页面右下角点击“去支付”。

4、您可选择使用余额或在线支付。如您选择在线支付,则需要点击下一步。

5、支付成功后,您将来到支付成功页,点击“查看实例”,即可前往轻量应用服务器控制台查看刚刚购买的服务器。

你可以前往腾讯云轻量云控制台查看您当前账号下已购买的幻兽帕鲁服务器:

接下来你就可以通过服务器的公网IP:8211来连接幻兽帕鲁服务器。
⚠️注意:例如你的公网IP为63.64.65.66,那么你需要在游戏页面里输入63.64.65.66:8211 ,请注意此处的冒号必须为英文冒号。

提示:使用第三方应用模板幻兽帕鲁(Windows & Ubuntu)创建轻量应用服务器时,连接游戏所需的8211端口也将默认放通,无需手动进行服务器防火墙配置。
如果你想要从零开始体验幻兽帕鲁游戏服务器的搭建过程,我们也为你提供了翔实的部署教程,可以参考以下教程使用一键部署命令行进行部署:【玩转轻量云】一键部署幻兽帕鲁完全指南。
第一步:打开Steam客户端,并登录您的Steam账号。

第二步:在“库”中找到幻兽帕鲁,并点击【开始游戏】。

第三步:在游戏菜单选择【加入多人游戏(专用服务器)】。

第四步:至此,您已经成功搭建了幻兽帕鲁专属服务器(Dedicated Server),可以让玩家输入您已部署服务器的公网IP地址和端口好(如11.11.11.11:8211),连接服务器成功后即可畅快联机开玩。
⚠️注意:切记在公网IP与端口中间使用英文冒号,否则会提示Format Error. Example: 127.0.0.1:7777!!!

提示:您可以前往腾讯云轻量应用服务器控制台查看游戏服务器的公网IP。在输入服务器的连接地址时,如您的服务器公网IP展示为:(公)175.xxx.xx.138,则您需要在输入链接时填入:175.xxx.xx.138:8211

至此,属于您自己的专属幻兽帕鲁服务器便搭建完成了,可以开始和您的朋友一起愉快畅玩。
🔔🔔建议您通过第三方应用模板(幻兽帕鲁Windows或幻兽帕鲁Linux)来创建或重装腾讯云轻量应用服务器,从而可以使用我们提供的游戏参数配置面板来修改游戏参数,无需登录服务器手动操作,更加方便。

目前,满足以下条件的轻量应用服务器Lighthouse,可以在服务器详情页-应用管理页看到幻兽帕鲁的游戏配置面板。如果你使用了一键/极简部署的方式开服,那么需要保存游戏存档后,将服务器重装系统,否则将无法使用游戏配置面板。 条件:使用幻兽帕鲁应用模板3秒部署的腾讯云轻量应用服务器Lighthouse(力荐)。
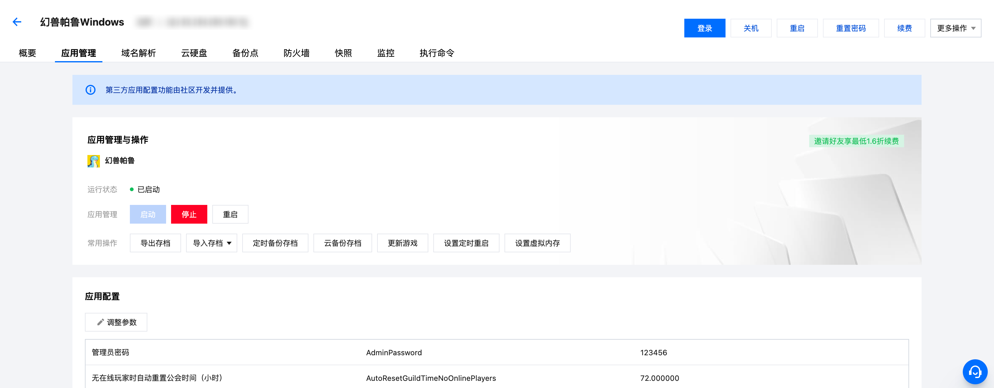
步骤一:登录轻量云控制台,找到部署了幻兽帕鲁的服务器(第三方应用模板:幻兽帕鲁),单击实例卡片进入详情页。

通过幻兽帕鲁应用模板创建的服务器
步骤二:在实例详情页点击“应用管理”,即可看到幻兽帕鲁的配置面板。
重点介绍:一键配置游戏参数,即刻生效

参数配置面板将会获取当前游戏最新的配置项,并支持按照你的需求进行配置,助力你加速游戏进度(当然也可一键开启变态模式,纵享“一刀999”)。 此处我们以设置游戏内“死亡不掉落”为例(游戏内死亡后不会掉落装备等)
步骤一:单击面板内的【调整参数】按钮,即可在下方表格中开启编辑模式。找到“死亡惩罚”配置项,并将它的值修改为:无丢失。

步骤二:点击【保存】按钮,此时将弹出气泡,提示你当前操作需要在游戏服务重启后才可生效(不会重新启动服务器),你可以点击【重启应用】按钮,刚刚的修改即可生效。
当然,如果你想要放弃本次配置修改,则点击弹窗右上角的“叉号”,再点击【取消】按钮即可。

至此,你已经完成了幻兽帕鲁“死亡惩罚”这项参数的配置,如何让你的游戏服变得更加独特,接下来就靠你啦~
收到大量玩家反馈,开服后在进行一段时间的游戏后会出现内存溢出导致异常退出游戏的情况,这里为大家提供一些缓解内存不足的方案作参考: 1、配置Windows服务器虚拟内存、配置Linux服务器Zram、配置Linux服务器Swap 2、设置自动重启以清理内存
Windows 虚拟内存是一种操作系统功能,用于扩展计算机的可用内存。它允许计算机在物理内存(RAM)不足时,将部分数据存储到硬盘上的一个称为页面文件(Page File)的特殊文件中。
1、登录轻量云控制台,找到你想要设置虚拟内存的幻兽帕鲁 Windows 服务器,并点击服务器卡片进入详情页,找到“应用管理”。


2、单击游戏配置面板中的【设置虚拟内存】按钮,并在“设置虚拟内存”的弹窗中确认如下信息,并单击【确定】,完成设置。
对于Windows Server服务器,虚拟内存的设置规则如下: 1、如果当前轻量应用服务器的内存小于等于8GB,则设置虚拟内存最小值为轻量应用服务器内存的1.25倍,最大值为轻量应用服务器内存的2倍。 2、如果当前轻量应用服务器的内存大于8GB,则设置虚拟内存最小值为12GB,最大值为16GB。 3、例如当前轻量应用服务器的套餐规格为“CPU:4核,内存:8GB”,则虚拟内存设置为最小值10GB,最大值16GB。
⚠️注意:服务器系统盘的可用空间需要大于虚拟内存最小值,否则会设置失败。

至此,你已成功为 Windows 服务器配置虚拟内存,可以一定程度上缓解由于游戏内存泄漏导致中断的问题。
Swap是计算机系统中的一种虚拟内存技术,它允许操作系统将部分内存中的数据暂时存储到硬盘上,以便为其他需要更多内存的任务提供空间。如果您使用Linux操作系统服务器部署幻兽帕鲁服务端,则可以通过设置Swap空间优化游戏体验。
1、登录轻量云控制台,找到你想要设置Swap的幻兽帕鲁 Linux (Ubuntu) 服务器,并点击服务器卡片进入详情页,找到“应用管理”。


2、单击游戏配置面板中的【设置Swap】按钮,并在“设置虚拟内Swap”的弹窗中确认如下信息,并单击【确定】,完成设置。

对于Linux (Ubuntu)服务器来说,默认设置的Swap空间大小与当前轻量应用服务器内存的大小保持一致。 例如当前轻量应用服务器的套餐规格为“CPU:4核,内存:8GB”,则Swap空间大小设置为8GB。
⚠️注意:服务器系统盘的可用空间需要大于Swap空间最小值,否则会设置失败。

至此,您已成功为 Linux 服务器设置Swap,可以一定程度上缓解由于游戏内存泄漏导致中断的问题,优化体验。
除了使用面板设置虚拟内存(Windows)或Swap(Ubuntu)以外,您也可以参考如下教程在服务器操作系统手动设置:【玩转幻兽帕鲁】手动配置虚拟内存或Swap、Zram
另外,您还可以按照如下教程内容,继续为服务器设置「定时自动重启」,进一步缓解游戏本身对内存的占用。
由于游戏程序本身存在内存泄露的问题,因此在您进行一段时间的游戏后,也可以通过在服务器内重启游戏的方式来清理内存。
本小节将为您提供配置按照内存占用比例重启游戏服务的脚本,您配置完成后,将按照您设置的时间间隔自动为您重启游戏,以释放内存占用。
⚠️注意:
1、您需要使用本教程前文的部署方式启动幻兽帕鲁服务器,才能使用以下自动重启的教程。
2、当您再次登录游戏之后,游戏会回档 10 秒左右的时间。
注意:此处设置自动重启的对象是服务器内运行的幻兽帕鲁游戏服务端,并非重启轻量应用服务器。 此操作适用于 Windows 服务器与 Ubuntu 服务器,本小节以 Windows 服务器为例,Ubuntu 服务器的操作方式基本一致。
1、登录轻量云控制台,找到想要设置「定时自动重启游戏服务」的幻兽帕鲁服务器,单击服务器卡片进入实例详情页,找到“应用管理”。


进入“应用管理”
2、单击游戏管理面板内的【设置定时重启】按钮,在弹出的弹窗中选择是否开启定时重启,并按提示输入数字设置重启时间间隔。

单击【设置定时重启】

设置定时重启
此时,选择 6 则代表自 00:00 算起,每日 06:00 、12:00 、 18:00 、 24:00 自动重启游戏服务端,选择其他选项则类似。
⚠️注意:如果你已经开启了定时重启,需要重新设置“定时重启间隔”,只需要重新操作一次即可,原先重启的策略会被覆盖。
3、单击确定按钮,稍等片刻,即可完成设置。

完成设置定时重启后,您也可以通过【设置定时重启】关闭定时重启。

4、查看已设置的定时策略
Windows 服务器
第一步:登录已设置定时自动重启游戏服务的幻兽帕鲁 Windows 服务器,详细操作可以参考官方文档 使用 OrcaTerm终端 远程登录 Windows 实例。登录成功后,在任务栏内的搜索框输入“任务计划程序”,并单击打开。
第二步:在“任务计划程序”弹窗内单击“任务计划程序库”,找到名为“PalRestart”的任务,即为定时自动重启的策略。

Linux (Ubuntu) 服务器
第一步:登录已完成部署的幻兽帕鲁 Ubuntu 服务器,详细步骤可参考官方文档 OrcaTerm 终端远程登录 Linux 服务器。
第二步:运行以下命令,查看已经设置的定时自动重启任务.
sudo crontab -l 复制

0: 表示分钟字段,指定任务在每小时的第0分钟执行。 */6: 表示小时字段,指定任务在每6小时执行一次。这表示任务将在每天的0点、6点、12点和18点执行。 *: 表示日期字段,指定任务在每个月的任意日期执行。 *: 表示月份字段,指定任务在每个月执行。 *: 表示星期字段,指定任务在每个星期执行。
除了使用面板设置定时自动重启幻兽帕鲁游戏服务以外,您也可以参考以下教程通过手动运行一条命令行进行设置。
Windows 服务器设置「定时自动重启」幻兽帕鲁游戏服务
1、登录已完成部署的幻兽帕鲁 Windows 服务器,详细操作可以参考官方文档 使用 OrcaTerm终端 远程登录 Windows 实例。登录成功后,在 Windows 服务器的桌面内打开 PowerShell 。
如何找到 PowerShell? 使用开始菜单:点击Windows开始按钮,然后在搜索框中输入"PowerShell"。你应该能够看到"Windows PowerShell"或"PowerShell"的搜索结果。点击该结果即可打开PowerShell。

2、在 PowerShell 中运行如下命令,设置定时重启策略,此时需要输入0,1,6,12或24作为重启间隔,输入后单击回车:
注意:此处设置自动重启的对象是服务器内运行的幻兽帕鲁游戏服务端,并非重启轻量应用服务器。
按提示输入数字设置重启时间间隔,例如输入 6 则代表自 00:00 算起,每日 06:00 、12:00 、 18:00 、 24:00 自动重启游戏服务端。
⚠️注意:如需关闭定时自动重启,则可以重新在轻量应用服务器中运行以上命令行,并输入0代表关闭定时重启的策略。
iex (irm 'https://pal.pet/pal-server/Windows/restart_interval.ps1') 复制

Ubuntu 服务器设置「定时自动重启」幻兽帕鲁游戏服务
1、登录已完成部署的幻兽帕鲁 Ubuntu 服务器,详细步骤可参考官方文档 OrcaTerm 终端远程登录 Linux 服务器。
2、在OrcaTerm终端运行如下命令行,设置定时重启策略,此时需要输入0,1,6,12或24作为重启间隔,输入后单击回车:
bash <(curl -s https://pal.pet/pal-server/Ubuntu/restart_interval.sh) 复制
注意:此处设置自动重启的对象是服务器内运行的幻兽帕鲁游戏服务端,并非重启轻量应用服务器。
按提示输入数字设置重启时间间隔,例如输入 6 则代表自 00:00 算起,每日 06:00 、12:00 、 18:00 、 24:00 自动重启游戏服务端。

⚠️注意:如需关闭定时自动重启,则可以重新在轻量应用服务器中运行以上命令行,并输入0代表关闭定时重启的策略。
下一篇:运维:硬件服务器BMC介绍